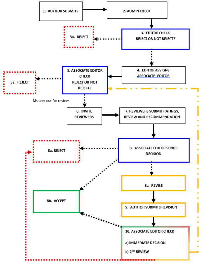
同行评审定义为“由未参与学术作品的创作但是相关学科具有渊博知识的人士进行详细审查的一项正式制度”。所以,期刊对作者的稿件进行评审都遵循着一定的标准,您可以参考查尔斯沃思往期文章《什么是同行评审》了解详情,而今天我们要让作者们一目了然的知道同行评审的过程,看看你的稿件都经历了什么。
关于同行评审查尔斯沃思编辑总结为:
● he peer review process can be daunting.
同行评估流程或许比较吓人
● It can be complex
可能比较复杂
● Can be long
周期较长
● You may need to revise
你或许需要修改
● You may be rejected
也可能被退回
同行评审的流程确实比较复杂,所以查尔斯沃思编辑特做了一张图来让作者更加容易的去了解同行评审的流程。
