• Charlesworth Author Services

说到投稿前对自己的学术文章进行评审其实对于作者来说还是充满犹豫的,但在面对出版社对论文质量的要求越来越高,特别是面对新的研究方向,以前轻车熟路的投稿经验未必能适用的新的领域,从作者近些年反映的情况来看,除了文章本身的问题之外实验缺失,数据苍白等纯学术性的地方还是不够尽人意,因此同行专家的评审显着尤为重要,当然这里面是说在投稿前的评审,不过我们要从两面来看待投稿前评审的优缺点。

 

发表前评审的优点


 
一般有发表前评审需要的作者,所发表论文都是涉及新的研究领域,在其领域还有一些不足之处,为了能顺利发表,提前进行同行评审是必要的,不仅保证了论文质量,也进一步的提高作者的对该研究领域的知识面。这样也避免了投稿过程中,修改稿件的时间,有些作者在补充实验或其他根据返修的意见前后要花费大量时间,这不仅对学术论文的时效性带来不利影响,也耗费了作者持续研究的宝贵时间。


发表前评审的不足之处

 

创新性是学术论文的灵魂,选择发表前评审有扼杀创新性的风险,不利于知识的传播,甚至会引发一些学术不端的行为。

 


那么作者在选择发表前的学术评审该如何避免不足呢?

 

作者在选择发表前同行评审的时候,一定要选择有法律约束力的正规机构如查尔斯沃思作者服务,不提倡熟人评审,这样作者可以放心的进行发表前的评审,提高文章质量,并最终顺利发表在目标期刊上。

查尔斯沃思作者服务中,如果作者有此需求可以选择查尔斯沃思全程服务组合,它不仅包括了标准润色服务及高级润色服务的所有服务项目,也增加了投稿信的撰写、检查、修改、查重;专家学术评审,可以分析您的学术研究,提出改进意见以增加成功通过同行评审的可能性。作者也在独立服务项目中,选择专家学术评审。查尔斯沃思英国专家编辑团队会给您提出合理的改进建议。

分享給你的同事

推荐阅读

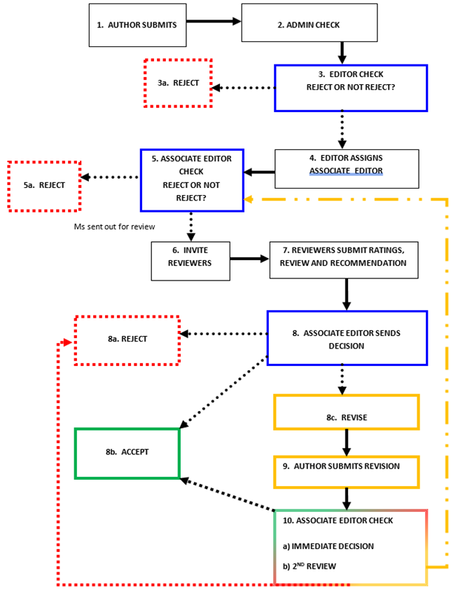
一张图看懂同行评审流程

推荐阅读

单盲评审和双盲同行评审的区别

推荐阅读

同行评审人的基本守则